電力現貨連續運行地區市場建設指引
國家能源局有關負責同志就《關于印發的通知》答記者問問答重點都在這里一圖領會《電力現貨連續運行地區
國家能源局有關負責同志就《關于印發<電力現貨連續運行地區市場建設指引>的通知》答記者問
問答重點都在這里

一圖領會《電力現貨連續運行地區市場建設指引》

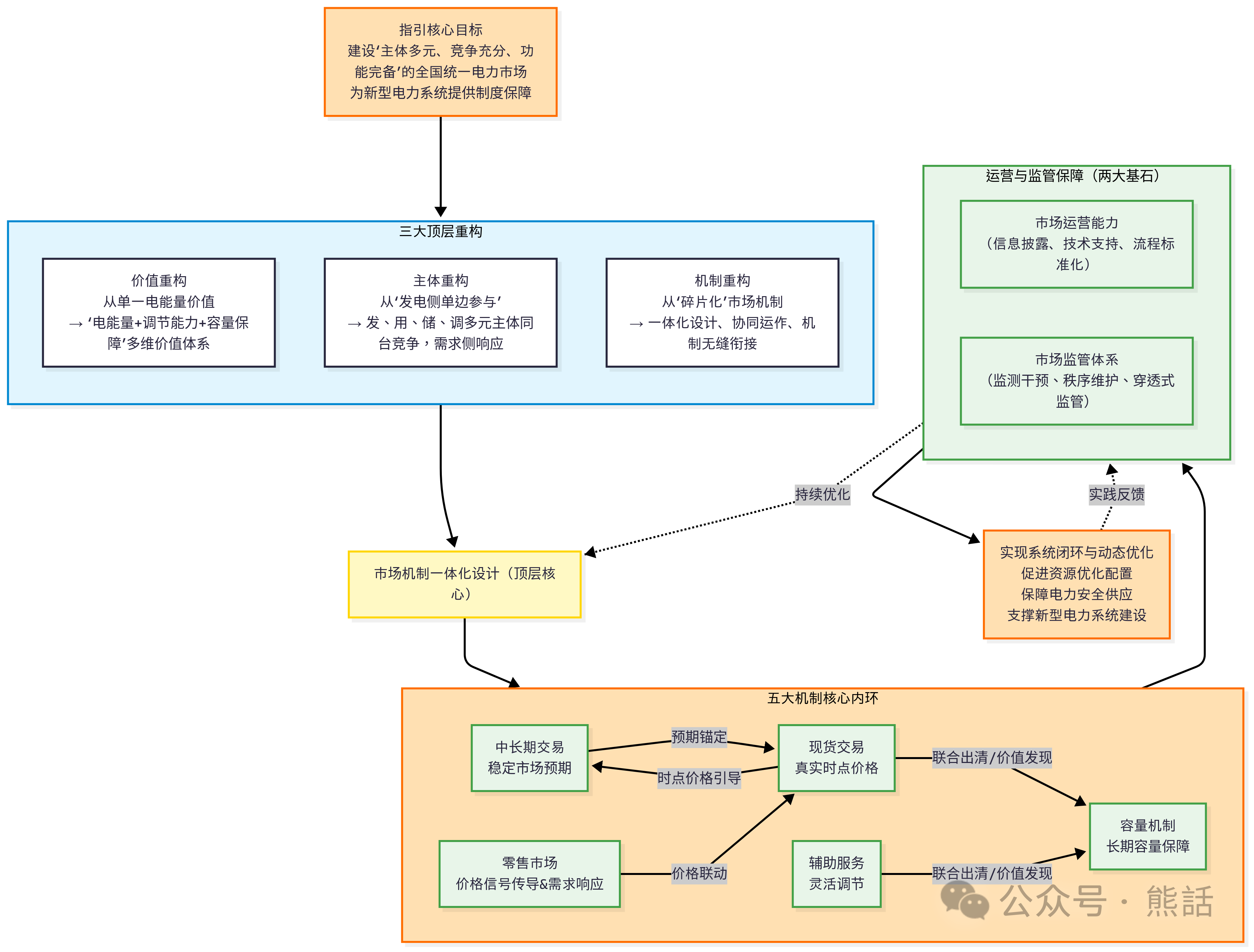
核心支柱:市場機制一體化設計
中長期交易是“壓艙石”,提供穩定預期;
現貨交易是“風向標”,發現真實時點價格。二者通過分時交易與限價銜接實現聯動。
輔助服務市場為系統提供靈活調節價值,并通過與電能量市場聯合出清,實現整體成本最優。
容量補償/市場機制為系統的長期安全提供容量保障,確保發電容量充裕度。
零售市場是打通“批-零”價格傳導的“最后一公里”,將批發市場的價格信號無損地傳遞給終端用戶,激發需求側響應潛力。
兩大基石:運營與監管保障
市場運營能力是市場高效、穩定運行的技術基礎(如信息披露、技術支持系統)。
市場監管體系是維護公平競爭、防范市場力濫用、應對突發情況的規則保障(如市場力監測、干預機制)。
閉環優化:
整個系統是一個動態優化的閉環。市場在運營和監管的保障下運行,其產生的數據和經驗(如新問題、新挑戰)又會反饋給監管機構,用于動態修訂和完善《指引》本身及各地市場規則(《指引》最后一條明確建立了這一動態更新機制),推動市場持續演進。
這份《指引》絕非簡單的操作手冊,而是一份著眼于未來新型電力系統構建的頂層設計藍圖。它通過一套環環相扣、緊密銜接的制度設計,旨在引導中國電力市場從“有”到“優”,從“粗放”到“精細”,最終成為一個能有效支撐能源轉型和國家安全戰略的現代化市場體系。

責任編輯:葉雨田
免責聲明:本文僅代表作者個人觀點,與本站無關。其原創性以及文中陳述文字和內容未經本站證實,對本文以及其中全部或者部分內容、文字的真實性、完整性、及時性本站不作任何保證或承諾,請讀者僅作參考,并請自行核實相關內容。
我要收藏
個贊

